In this blog post, we will dive deep into WiredTiger’s Logging and Checkpoint mechanism.
Every database system has to ensure durability and reliability. MongoDB uses classic Write-Ahead-Logging (WAL) using Journals and Checkpoints.
Starting with the basics, why is WAL needed in the first place? It’s to ensure that our data is durable after each write operation and to make it persistent and consistent without compromising the performance.
In terms of MongoDB, it achieves WAL and data durability using a combination of both Journaling and Checkpoints. Let’s understand both of them.
It’s a process where every write operation gets written (appended) from Memory to a Journal file, AKA transaction log that exists on disk at a specific interval configured using “journalCommitIntervalMs.”
This acts as a step to ensure durability by recovering lost data from the same journal files in case of crashes, power, and hardware failures between the checkpoints (see below)
Here’s what the process looks like.
Example of journal file when exported using WiredTiger Binary (wt):
|
1 |
$ wt printlog -u -x<br><br>{ "lsn" : [15,256],<br> "hdr_flags" : "",<br> "rec_len" : 256,<br> "mem_len" : 256,<br> "type" : "commit",<br> "txnid" : 3836082,<br> "ops": [<br> { "optype": "row_put",<br> "fileid": 14 0xe,<br> "key": "u00e8du001au0015bu00ffu00ffu00dfu00c1",<br> "key-hex": "e8641a1562ffffdfc1",<br> "value": "gu0000u0000u0000u0002o….,<br> "value-hex": "67000000026f7….."<br> }<br> ]<br> },<br> { "lsn" : [15,512],<br> "hdr_flags" : "",<br> "rec_len" : 128,<br> "mem_len" : 128,<br> "type" : "commit",<br> "txnid" : 3836083,<br> "ops": [<br> { "optype": "row_modify",<br> "fileid": 6 0x6,<br> "key": "u0081",<br> "key-hex": "81",<br> "value": "u0001u0000u0000u….",<br> "value-hex": "010000000000000008000000000000003e0000000000000008000000000000000100000063151a64"<br> }<br><br> |
The important part of it is the byte and offset, which contains any data modifications that happened.
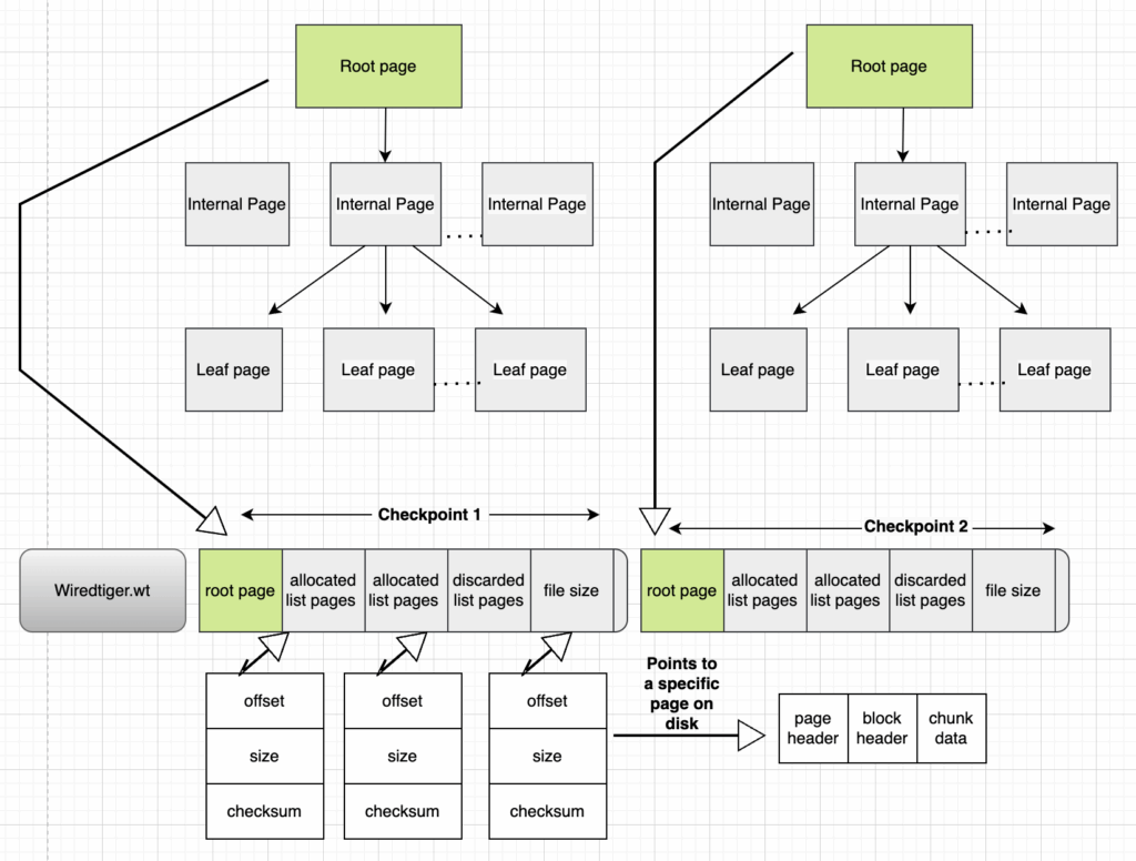
The role of a checkpoint in durability and consistency is equally important. A checkpoint is equivalent to a log, which records the changes in related data files after the last checkpoint.
Each checkpoint consists of a root page, three lists of pages pointing to specific locations on the disk, and the file size on the disk.
At every checkpoint interval (Default 60 seconds), MongoDB flushes the modified pages that are marked as dirty in the cache to their respective data files (both collection-*.wt and index-*.wt).
Using the same “wt” utility, we can list the checkpoints and view the information they contain. The checkpoint information shown below is stored with respect to each data file (collection and index). These checkpoints are stored in WiredTiger.wt file.

The above diagram shows the information present in a checkpoint, while the below output shows how it looks when listed using the “wt” utility.
|
1 |
$ wt list -c <br>WiredTigerCheckpoint.33: Sun Mar 26 08:35:59 2022 (size 8 KB) <br>file-size: 8 KB, checkpoint-size: 4 KB offset, size, checksum root : 8192, 4096, 3824871989 (0xe3faea35) <br>alloc: 12288, 4096, 4074814944 (0xf2e0bde0) <br>discard : 0, 0, 0 (0) <br>available : 0, 0, 0 (0)<br><br>WiredTigerCheckpoint.34: Sun Mar 26 08:35:59 2022 (size 8 KB) <br>file-size: 8 KB, checkpoint-size: 4 KB offset, size, checksum root : 8192, 4096, 997122142 (0x3b6ee05e) <br>alloc: 12288, 4096, 4074814944 (0xf8e0cde0) <br>discard : 0, 0, 0 (0) available : 0, 0, 0 (0)<br><br> |
This key information resides inside each checkpoint and consists of the following:
Although both the processes (involving disk) might look the same, they have different purposes. Journal, on the one hand, is an append-only operation in a journal file, AKA transaction log file present on disk. Checkpoints, on the other hand, deal with persisting the data on respective data files, which does include a lot of overhead due to the complexity involved, especially random disk operations and reconciliation.
Generally, the checkpoint is triggered.
So, what happens when there’s an unexpected crash or hardware failure? Let’s take a look at the process when we start mongod.
The trimmed output would look something like the one below in the “mongod log” files.
|
1 |
{"t":{"$date":"2023-03-27T11:22:48.360+00:00"},"s":"I", "c":"STORAGE", "id":22430, "ctx":"initandlisten","msg":"WiredTiger message","attr":{"message":"[1679916168:360670][9811:0x7f43b45d<br>7bc0], txn-recover: [WT_VERB_RECOVERY_PROGRESS] Recovering log 15 through 16"}}<br>7bc0], txn-recover: [WT_VERB_RECOVERY | WT_VERB_RECOVERY_PROGRESS] Set global recovery timestamp: (1679916159, 1)"}}<br>{"t":{"$date":"2023-03-27T11:22:48.688+00:00"},"s":"I", "c":"STORAGE", "id":22430, "ctx":"initandlisten","msg":"WiredTiger message","attr":{"message":"[1679916168:688481][9811:0x7f43b45d<br>7bc0], txn-recover: [WT_VERB_RECOVERY | WT_VERB_RECOVERY_PROGRESS] Set global oldest timestamp: (1679916154, 1)"}}<br>{"t":{"$date":"2023-03-27T11:22:48.695+00:00"},"s":"I", "c":"STORAGE", "id":22430, "ctx":"initandlisten","msg":"WiredTiger message","attr":{"message":"[1679916168:695497][9811:0x7f43b45d<br>7bc0], WT_SESSION.checkpoint: [WT_VERB_CHECKPOINT_PROGRESS] saving checkpoint snapshot min: 10, snapshot max: 10 snapshot count: 0, oldest timestamp: (1679916154, 1) , meta checkpoint timest<br>amp: (1679916159, 1) base write gen: 11982970"}}<br>{"t":{"$date":"2023-03-27T11:22:48.705+00:00"},"s":"I", "c":"RECOVERY", "id":23987, "ctx":"initandlisten","msg":"WiredTiger recoveryTimestamp","attr":{"recoveryTimestamp":{"$timestamp":{"<br>t":1679916159,"i":1}}}}<br><br> |
2. Identifies the last successful checkpoint from the data files and recovers the uncommitted dirty data from the journal files back into the WireTtiger cache. The same pages will then again be marked as dirty.
Output is trimmed to show relevant information only.
|
1 |
file:demo/collection/108-2625234990440311433.wt<br>access_pattern_hint=none,allocation_size=4KB,app_metadata=(formatVersion=1),assert=(commit_timestamp=none,durable_timestamp=none,read_timestamp=none,write_timestamp=off),block_allocation=best,block_compressor=snappy………checkpoint=(WiredTigerCheckpoint.33=(addr="018081e49e1d91ae9a81e4b44eefcd9b81e4be132c8a808080e30d3fc0e30c4fc0",order=33,time=1679897278,size=819200,newest_start_durable_ts=7215101747935576783,oldest_start_ts=0,......,checkpoint_backup_info=,checkpoint_lsn=(4294967295,2147483647)<br><br> |
3. This dirty page’s data will then again be ready to be flushed out during the next checkpoint to their respective data files on disk. This is handled by “WiredTiger Block Manager.” Unwanted journal entries will be then cleaned up accordingly post-checkpoint execution.
Voila!! We now have a durable and consistent data state even after a crash.
References:
Percona Distribution for MongoDB is a freely available MongoDB database alternative, giving you a single solution that combines the best and most important enterprise components from the open source community, designed and tested to work together.
Resources
RELATED POSTS
Thanks Divyanshu for wonderful article.